Extension Usage
Usage
With Burp Bounty Pro you can scan an entire domain in target:

You can also scan several selected requests:

Or a simple request from Target, Repeater, History, etc:

Last updated
With Burp Bounty Pro you can scan an entire domain in target:

You can also scan several selected requests:

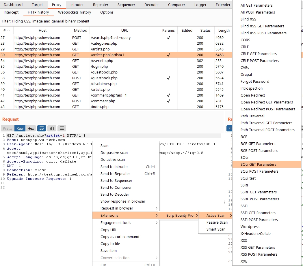
Or a simple request from Target, Repeater, History, etc:

Last updated